白嫖raksmart的10美金来买VPS
前言
上期我不是发了IBM Linuxone的搭建节点教程,我真不希望有人说什么IBM小气,不给注册,搭完节点就封号。其实我觉得吧,IBM给的机器有那么高的配置,为什么一定要死磕节点呢?宝塔不香吗?
今天我就教大家薅raksmart的VPS(只要能买到VPS,怎么撸都不会封)
准备材料
·一枚邮箱,一台能上网的智能手机或电脑,一个能注册账号的节点
注册账号
先打开raksmart的官网,点击右上角的“register”

如果成功出来了注册的界面那就说明没问题,注册信息就推荐写美国的虚拟信息 这是网站
特殊情况
没图,希望有人私聊我给我一张,就是点击注册页面后,他会提示IP重复注册,请联系客服之类的,那就说明你注册的IP之前注册过了,得换IP,知道他显示能够注册账号
发工单

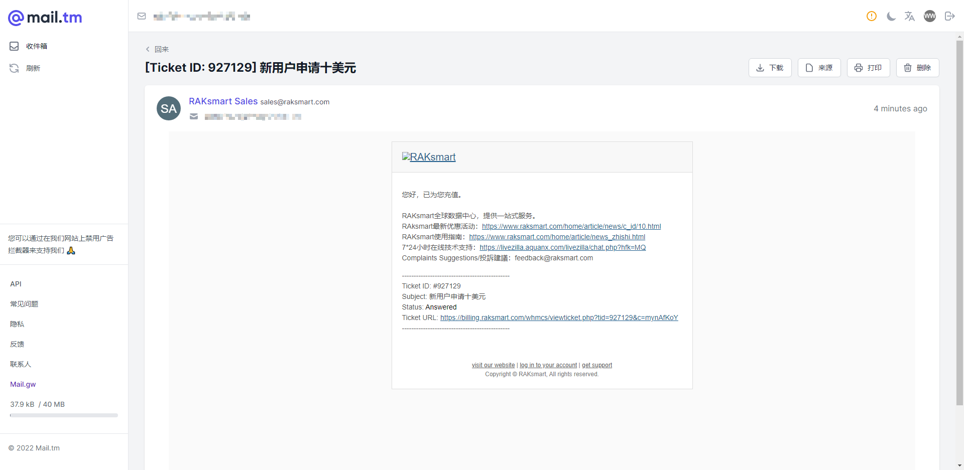
注册进去后,点击图上所示的位置,然后两个都写:新用户申请十美元

然后点击“submit”提交,最后点“continue”就发工单了,然后就是等他审核完成,审核完成后,会在你邮箱里发送一封邮件
长这个样子,如果失败了,也是IP的问题,所以懂了吧,注册这家厂商的账号并申请到十美元就是看IP
买VPS

按照图上来,切记,除了美国以外的国家都不要买,速度拉胯,只有5M,地区可以随便选,网络就选大陆优化然后点击“continue”

输入优惠码:VPS-TP-30%dis ,再点击傍边橙色的按钮,就能减少30%的费用,这样你就能薅两台VPS了,在点击checkout
上面的小框框,然后就点击checkout,使用余额,等待他买完,这样你就拥有了一台VPS
查看VPS
你可以把页面弄成中文
门户首页/用户中心/我的产品与服务 依次点击,这样你就能看到你的VPS了,点击VPS,你就能看到你VPS的全部信息了
All articles in this blog are licensed under CC BY-NC-SA 4.0 unless stating additionally.
Comment











